在加密货币的领域中,比特币生态的发展一直都处于被广泛关注的状态。在这个过程中,稳定币以及借贷生态缺失这个亟待解决的问题,成为了一个焦点。比特币网络目前缺乏原生稳定币,这种情况就如同一个大厦缺少了坚固的基石。而 TPUSD 的诞生,或许能够成为弥补这一问题的希望所在。
TPUSD的诞生背景
如今比特币生态繁荣,然而其中隐藏着重要问题。众多加密货币使用者称,比特币架构存在不足,稳定币及借贷生态的空白给交易带来诸多不便。像全球范围内频繁交易的投资者,因无原生稳定币支撑,需面对汇率波动风险。TPUSD的出现旨在解决此问题,其目标是成为比特币生态的关键部分,努力挖掘比特币的潜在实力,推动比特币生态向更完善的金融体系发展。

TPUSD 的潜力与市场需求密切相关。在一些比特币交易频繁的区域,像美国的部分加密货币活跃州,用户有着强烈的需求,希望有这样一种产品能够满足他们稳定交易的要求。当下,比特币用户的数量已经达到了一定的水准,对于 TPUSD 来说,这意味着存在着广阔的潜在市场。
TPUSD的特性融合
TPUSD 的独特之处在于它融合了其他稳定币的优势。我们都知道,USDT 和 USDC 具有良好的流通性和稳定性,这是它们在加密货币市场立足的重要因素。TPUSD 把这些优势与比特币网络的去中心化和安全性结合在一起。例如在欧洲,一些注重隐私保护且加密货币接受程度较高的国家,这种特性组合使得 TPUSD 能够让用户进行直接、稳定且安全的去中心化比特币交易。与传统的比特币交易方式相比,它更能满足大众对安全与稳定的双重需求。

这种特性融合所产生的成果,一方面体现在理论层面,另一方面体现在实际操作的数据当中。从当下的一些测试交易数据来看,不管是交易的成功率,还是交易的速度,TPUSD 都呈现出了良好的表现。这也就表明它在实际的应用场景里具备较高的可行性。

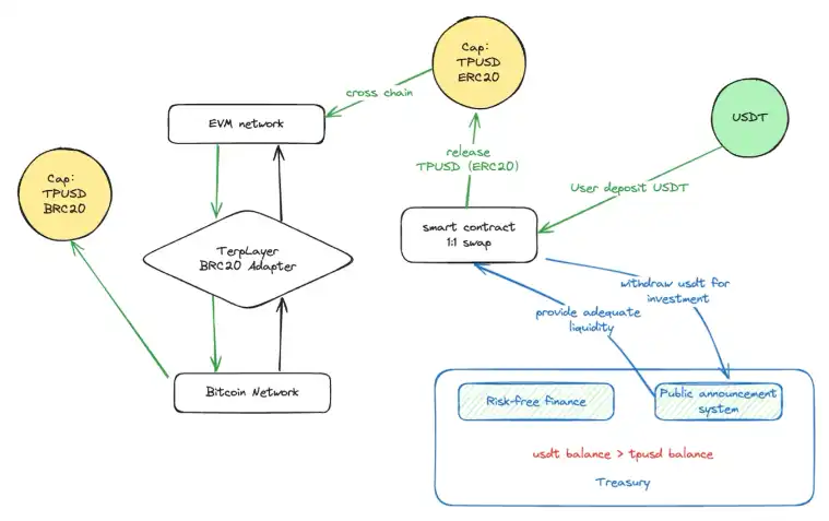
Terp BRC20 Adapter跨链原理
Terp BRC20 Adapter 具备独特的跨链解决办法。它是以 Chainlink 的 Automation 框架为基础的,此框架在跨链技术领域的可靠性较高。能够无需第三方信任,就安全且去中心化地完成 BRC20 资产的转移,这是它的核心优势所在。比如在亚洲那些进行加密货币先锋探索的地区,那里对跨链交易的安全性和去中心化有着极为强烈的需求,而它很好地契合了这种需求。

这个跨链过程包含清晰的步骤。首先,用户把 BRC - 20 代币转移至项目方控制下的多签机制的国库。接着,BRC Indexer Oracle 会把比特币网络上关键的代币信息,例如余额、转账等,同步到 EVM 上。之后,Adapter 协议开始工作,以便在以太坊或者其他链上制作出同等数量的代币。此流程设计既严谨又高效。
Terp BRC20 Adapter提款流程
当涉及到用户提取代币这一情况时,Terp BRC20 Adapter有着一套完备的流程。首先,Adapter 会在 EVM 链中把相应数量的代币进行销毁,这样做是为了确保资产数量的相符以及账本的精准。接着,它会从冷钱包里把等值的代币转移到用户手中,冷钱包的运用极大地提升了资金的安全性。我们来看一下过去几个月的相关数据,在众多的提款操作里,尚未出现因 Adapter 而导致的资产损失或者错误的情形。
这种提款方式在实际应用里,给用户带来了便利。假如你是一个经常进行区块链资产操作的人,并且在不同的链上都拥有自己的资产,那么 Terp BRC20 Adapter 的这个提款流程,既能保障你的资产安全,又能快速完成操作。
接口新功能及意义

该项目接口投入商用后,其功能得以扩展。其中有一项重要进展是支持 BRC20 资产 5 字节显示。此功能能让用户对自身的 BRC20 资产细节有更清晰、更准确的了解。比如某家大型加密货币资产管理公司,资产管理师需要精准把握每一种资产的变化,而这个功能对他们管理 BRC20 资产很有帮助。
在 BRC - 20 的部署操作中新增了 self - mint 字段,这具有特殊意义。因为仅允许部署者发行当前资产,所以能够限制资产的无序发行。在香港这个对加密货币有一定监管探索的地区,这种限制有助于维持市场秩序。

团队的技术积累及意义
这个项目的团队有着深厚的技术积淀。在以太坊技术还未在加密货币市场占据主导地位的时候,团队就已在区块链技术领域积攒了丰富的经验。在比特币 P2P 网络传输的开发领域,团队成员致力于提高比特币节点间的通信效率以及网络的稳定性。举个具体的例子,在比特币挖矿场较为集中的新疆地区,倘若网络稳定性不好,就会使挖矿效率大幅降低,而该团队的研发成果能够对这种情况起到改善作用。
在比特币矿业领域,团队积极投身于矿机软硬件的开发与优化工作。他们对矿业生态系统有着深刻的理解且能精准把握,从而保障了整个项目在矿业相关环节能够配套发展。同时,作为 libBitcoin 开源社区的一员,团队在比特币软件开发以及代码审计方面展现出了强大的实战能力,为项目提供了稳固的安全技术保障。这些技术积累共同为 TPUSD 和 Terp BRC20 Adapter 的诞生与发展筑牢了坚实的根基。
你是否对奇特的 TPUSD 在比特币生态中的发展前景感到好奇?希望你读完后能够点赞,能够分享,并且能够在评论区发表自己的看法。